database

Features

A complete visual toolkit for managing your Laravel database schema.

dashboard_customize

Interactive Dashboard

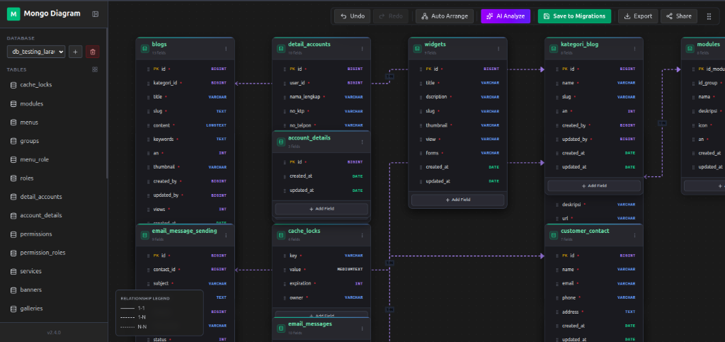
The centerpiece of Laravel Visual Migrator — a fully interactive, drag-and-drop canvas powered by Vue Flow. Visualize your entire database schema at a glance with real-time positioning and relationship lines.

  • Drag and resize table nodes freely on the canvas
  • Smart auto-layout with preserved custom positions
  • Relationship lines with cardinality indicators
  • Tab visibility awareness — pauses polling when inactive
Visual Migrator Dashboard showing table nodes and relationships

Interactive diagram dashboard with table nodes and relationship connections

edit_note

Visual Schema Editor

Create and edit tables directly in the visual interface. Add columns, set data types, define constraints, and manage indexes — all without writing a single line of migration code.

  • Add tables with a single click
  • Full column type support (string, integer, boolean, json, uuid, etc.)
  • Define primary keys, nullable, default values
  • Draft tables saved to LocalStorage — never lose your work
Creating a new table with the Visual Editor

Create new tables and define columns visually

file_download

Export to Migration Files

Transform your visual design into clean, PSR-compliant Laravel migration PHP files. Choose which tables to export and the package generates properly formatted migration files in your database/migrations folder.

  • Table selection — export only what you need
  • Auto-generates foreign key constraints
  • Clean, timestamped migration file naming
  • Supports all Laravel column types
Selecting tables for export
Generated migration code preview

Left: Select tables to export — Right: Preview generated migration code

sync

Bidirectional Sync

Already have existing migrations? No problem. Laravel Visual Migrator can scan your database/migrations folder and automatically create visual representations of your tables. Changes detected on the server trigger a sync notification.

  • Auto-scan existing migration files
  • Real-time change detection with throttled polling
  • Non-destructive — never overwrites existing files
  • Smart merging preserves custom node positions
Syncing migrations to visual diagram

Sync existing migration files to the visual diagram

speed

Performance First

Built with performance in mind, ensuring your development experience stays smooth.

timer

Debounced Requests

Layout saving uses debounced requests to minimize network traffic.

visibility

Tab Awareness

Polling pauses when the browser tab is inactive to save resources.

data_object

Lightweight Metadata

Layout and relationship data stored efficiently in a single JSON file.